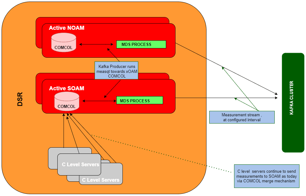
2.3 DSR Architecture with MDS and Functionalities
DSR Architecture with MDS is shown in the following figure:
Figure 2-1 DSR Architecture with MDS

Functionalities of MDS feature
- Feature Activation or Deactivation mode
- Interface for the user to enable the metrics for streaming
- Interface for the user to configure Kafka and DSR properties
- Handling of failure data
- Standard MEALs